Premissas técnicas

A API é desenvolvida utilizado a metodologia REST.

Todas as mensagens serão no formato JSON e acomunicação será feita através do método HTTP POST.

Para a autenticação, será utilizado Basic Authentication

Todos os parâmetros de envio e retorno, serão encapsulados em um objeto.

O Contratanet vai chamar o cliente, utilizando a mesma senha que o cliente utiliza, porém com o usuário Contratanet

 Fluxos que utilizam a integração

Autenticação no Contratanet. Cadastra ou atualiza o candidato com as mesmas credenciais do sistema do cliente, descartando a necessidade de manter dois dados de acessos diferentes.

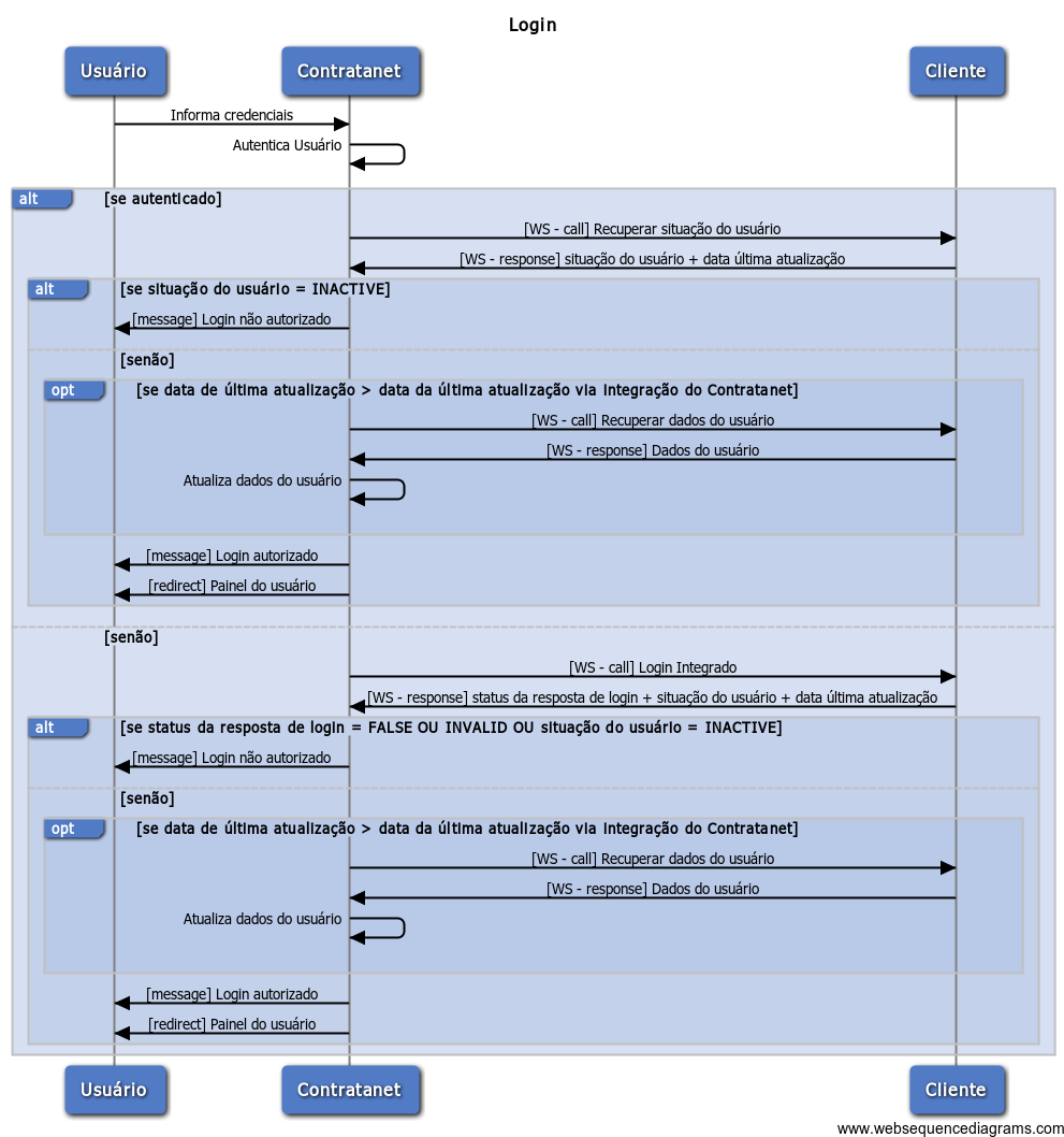
Login

Para facilitar a entrada do aluno no Contratanet a partir de um acesso já autenticado no sistema do cliente, é possível consumir o webservice Recuperar Token de acesso para gerar um passe de acesso para qualquer página do Contratanet.

Exemplo:
Aluno no sistema acadêmico clica na sessão "Estágios e Empregos" e é redirecionado para o Contratanet já autenticado.

Redirecionar o usuário, utilizando um token de acesso

A partir do momento que aluno ou egresso é cadastrado, começamos a divulgar por e-mail vagas de emprego e estágio com o perfil do candidato. Pensando em automatizar a entrada do candidato no sistema, liberamos um serviço para forçar o cadastro ou atualização do candidato no sistema.

Usos:
  • Alternativa para uma importação inicial dos registros. No lugar de enviar uma extração para importação, o cliente pode chamar o serviço para cada aluno.
  • Virada do semestre. (novos registros, alunos formados e periodo atualizado)
Cadastrar usuário no Portal de Vagas
 Métodos

Método disponibilizado pelo Contratanet, para o Cliente consumir.


Utilização:

Ao chamar este método, o Contratanet retornará um token de acesso para um usuário.


Quando será chamado:

Sempre que o cliente quiser redirecionar um usuário, para o seu portal de vagas, já autenticado.


Dependência:



ver documentação

Este método deve ser implementado pelo Cliente e será consumido pelo Contratanet.


Utilização:

Será utilizado para integrar o login do portal de vagas, com o sistema de autenticação do cliente.
Também será utilizado para controlar o acesso do usuário ao portal e verificar a necessiade de atualizar os dados do mesmo.


Quando será chamado:

Sempre que um usuário acessar o portal de vagas, utilizando a integração com o sistema de login do cliente.


Dependência:

Este método não possui nenhuma dependência



ver documentação

Este método deve ser implementado pelo Cliente e será consumido pelo Contratanet.


Utilização:

É utilizado para atualizar ou cadastrar os dados pessoais, dados de endereço e dados acadêmicos do usuário.
Estes dados são fornecidos pelo sistema do Cliente.


Quando será chamado:

Sempre que houver alguma alteração nos dados do usuário.
Esta alteração, será controlada pela Data da última atualização, que é recebida pelos métodos Recuperar situação do usuário e Login.

Sempre que o método de Criação do Usuário, for chamado pelo Cliente.
Ele irá atualizar os dados, caso o usuário já exista, ou cadastrar o usuário, caso não exista.


Dependências:


A atualização dos dados do usuário, depende do recebimento da data da última atualização, que é um dos parâmetros esperados nos métodos Recuperar situação do usuário e Login.

O cadastro automático de usuários de um cliente, no portal de vagas, depende do método Criação do usuário, que é o gatilho para esta ação.



ver documentação

Este método deve ser implementado pelo Cliente e será consumido pelo Contratanet.


Utilização:

Será utilizado para controlar o acesso do usuário ao portal e verificar a necessiade de atualizar os dados do mesmo.


Quando será chamado:

Sempre que o usuário efetuar o login no sistema, sem utilizar a integração de Login, com o Cliente.

Isso ocorre, quando ele faz o login utilizando as credenciais cadastradas no Contratanet, ou via integração com LinkedIn ou Facebook.


Dependências:


A atualização dos dados do usuário, depende da criação do método Recuperar dados do usuário.



ver documentação

Método disponibilizado pelo Contratanet, para o Cliente consumir.


Utilização:

Será utilizado para cadastrar, automaticamente, novos usuários nos portal de vagas.

O Contratanet será chamado para cadastrar um novo usuário, e chamará o método Recuperar dados do usuário, para recuperar os dados do mesmo.


Quando será chamado:

Sempre que o Cliente quiser cadastrar automaticamente um novo usuário no portal de vagas.

Dependências:


O cadastro do usuário, depende da criação do método Recuperar dados do usuário.



ver documentação

Exemplo de chamada e resposta

Chamada em Jquery

    $.ajax
    ({
        type: "POST", // Tipo da requisição
        url: "http://www.PORTALDAINSTITUICAO.com.br/integration/candidate/gettoken", // Url do servico
        dataType: 'json', // Tipo dos dados a serem enviados
        async: false, // Requisição sincrona
        data:{'Version':'V1.0', 'UserIdentifier':'198528'}, // Identificador de exemplo para testes
        beforeSend: function (xhr) {
            // Cabeçalho de autenticacao codificado na base 64
            xhr.setRequestHeader ("Authorization", "Basic base64Encode(USUARIO:SENHA)");
        },
        success: function (data){
            console.info(data); // Resultado da chamada
        }
    });

Exeplo de resposta em JSON

    {
        "UserIdentifier": "198528"
        "LoginToken": "60g8Zh1VzeScr4Ym1OC5orhG-fSP__2H755CqjRELlRwV0bIBZfnrf0WnYte77JyJ22ckT6wAJtYroGYT4j",
        "Version": "V1.0"
    }
Carregando...